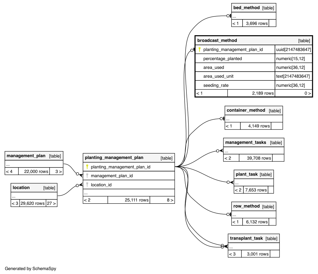
Columns
| Column | Type | Size | Nulls | Auto | Default | Children | Parents | Comments | |||
|---|---|---|---|---|---|---|---|---|---|---|---|
| planting_management_plan_id | uuid | 2147483647 | null |
|
|
||||||
| percentage_planted | numeric | 15,12 | null |
|
|
||||||
| area_used | numeric | 36,12 | null |
|
|
||||||
| area_used_unit | text | 2147483647 | 'm2'::text |
|
|
||||||
| seeding_rate | numeric | 36,12 | null |
|
|
Indexes
| Constraint Name | Type | Sort | Column(s) |
|---|---|---|---|
| broadcast_method_pkey | Primary key | Asc | planting_management_plan_id |

