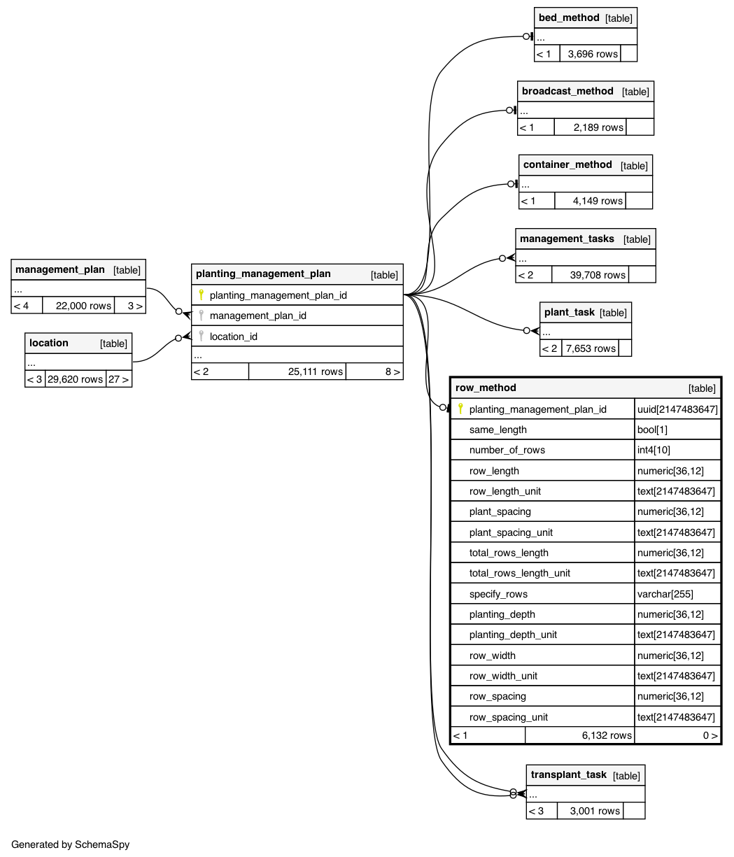
Columns
| Column | Type | Size | Nulls | Auto | Default | Children | Parents | Comments | |||
|---|---|---|---|---|---|---|---|---|---|---|---|
| planting_management_plan_id | uuid | 2147483647 | null |
|
|
||||||
| same_length | bool | 1 | null |
|
|
||||||
| number_of_rows | int4 | 10 | √ | null |
|
|
|||||
| row_length | numeric | 36,12 | √ | null |
|
|
|||||
| row_length_unit | text | 2147483647 | √ | 'cm'::text |
|
|
|||||
| plant_spacing | numeric | 36,12 | null |
|
|
||||||
| plant_spacing_unit | text | 2147483647 | √ | 'cm'::text |
|
|
|||||
| total_rows_length | numeric | 36,12 | √ | null |
|
|
|||||
| total_rows_length_unit | text | 2147483647 | √ | 'cm'::text |
|
|
|||||
| specify_rows | varchar | 255 | √ | null |
|
|
|||||
| planting_depth | numeric | 36,12 | √ | null |
|
|
|||||
| planting_depth_unit | text | 2147483647 | √ | 'cm'::text |
|
|
|||||
| row_width | numeric | 36,12 | √ | null |
|
|
|||||
| row_width_unit | text | 2147483647 | √ | 'cm'::text |
|
|
|||||
| row_spacing | numeric | 36,12 | √ | null |
|
|
|||||
| row_spacing_unit | text | 2147483647 | √ | 'cm'::text |
|
|
Indexes
| Constraint Name | Type | Sort | Column(s) |
|---|---|---|---|
| row_method_pkey | Primary key | Asc | planting_management_plan_id |

