pg-litefarm
.public
Tables
(current)
Columns
Constraints
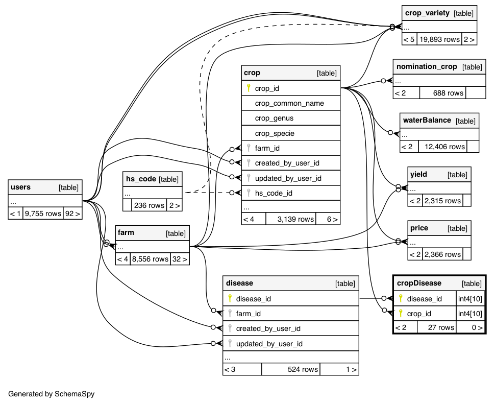
Relationships
Orphan Tables
Anomalies
Routines
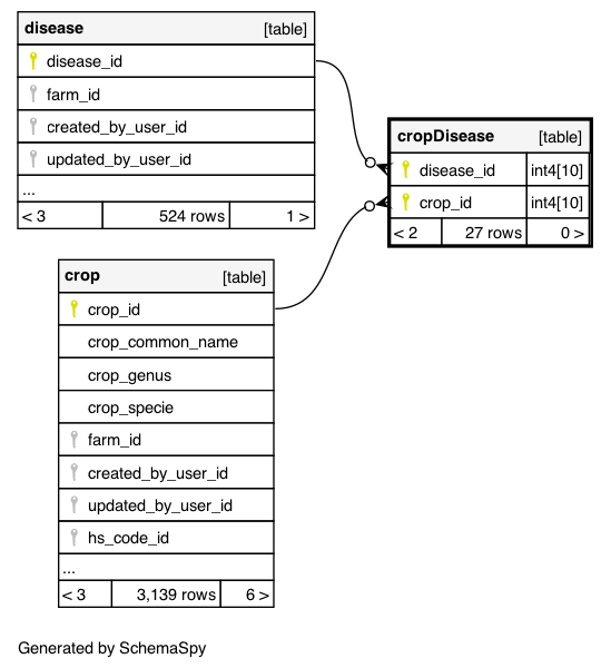
cropDisease
27
rows
Columns
Column
Type
Size
Nulls
Auto
Default
Children
Parents
Comments
disease_id
int4
10
null
disease
.disease_id
cropdisease_disease_id_foreign
R
crop_id
int4
10
null
crop
.crop_id
cropdisease_crop_id_foreign
R
Indexes
Constraint Name
Type
Sort
Column(s)
cropDisease_pkey
Primary key
Asc
/
Asc
disease_id + crop_id
Relationships
Close relationships within degrees of separation
One
Two degrees
One implied
Two implied